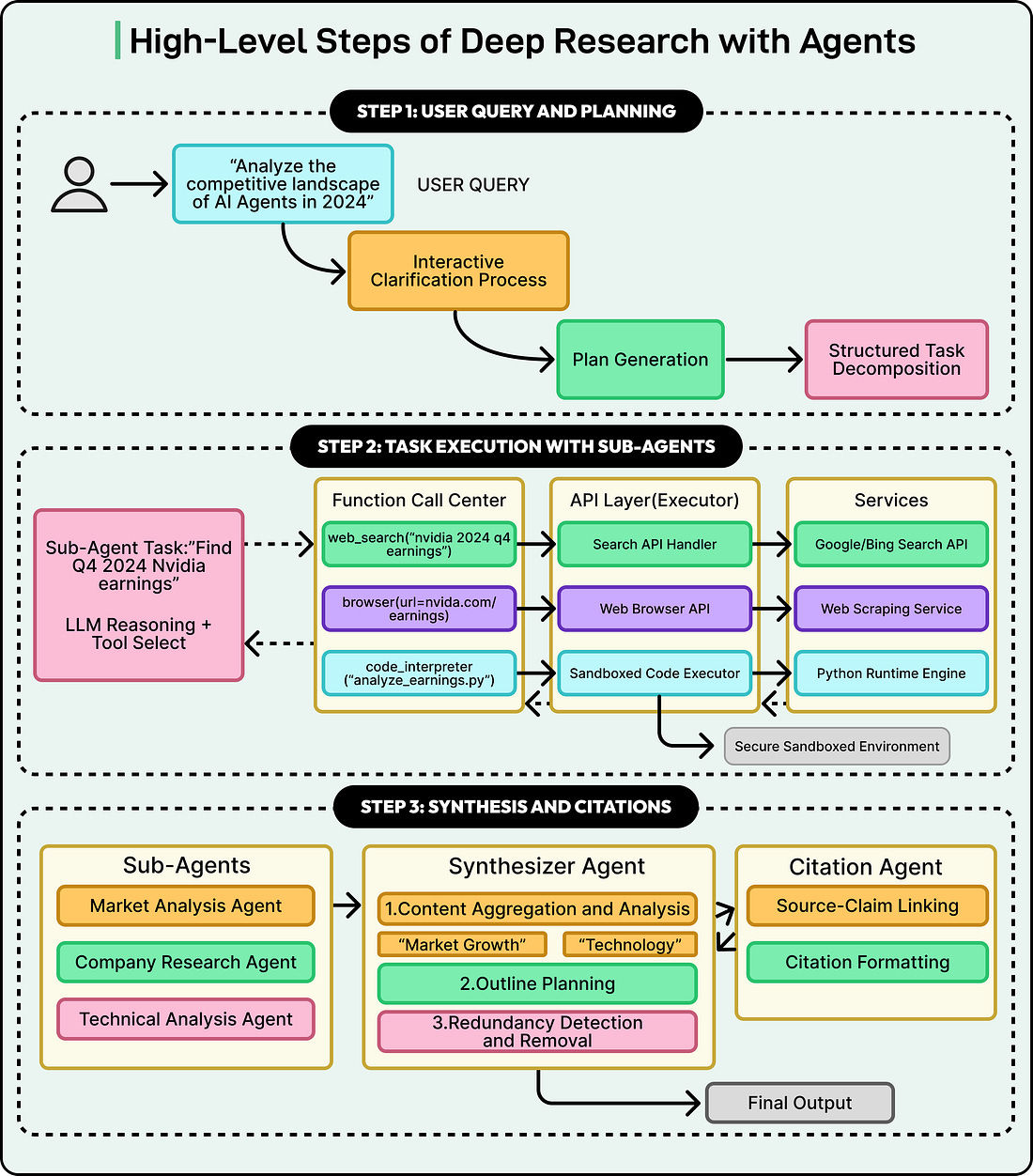
How OpenAI, Gemini, and Claude Use Agents to Power Deep Research